E-Rechnungen automatisiert bearbeiten
Schnelle Rechnungsbearbeitung im Posteingangsbuch von MARIProject.
Seit dem 01.01.2025 müssen Unternehmen in Deutschland E-Rechnungen empfangen können. Vorbehaltlich der Zustimmung des Empfängers sind Papierrechnungen im B2B-Sektor nur noch bis Ende 2026 zulässig. Deshalb ist es an der Zeit, Abläufe im Unternehmen umzustellen.
Das Posteingangsbuch von MARIProject ermöglicht es, E-Rechnungen in den Formaten XRechnung und ZUGFeRD zu empfangen und automatisiert weiter zu bearbeiten. Das gilt auch für Rechnungen im Format PDF.
Darüber hinaus können Sie mit MARIProject ganz einfach Ausgangsrechnungen in einem E-Rechnungsformat erzeugen und versenden.
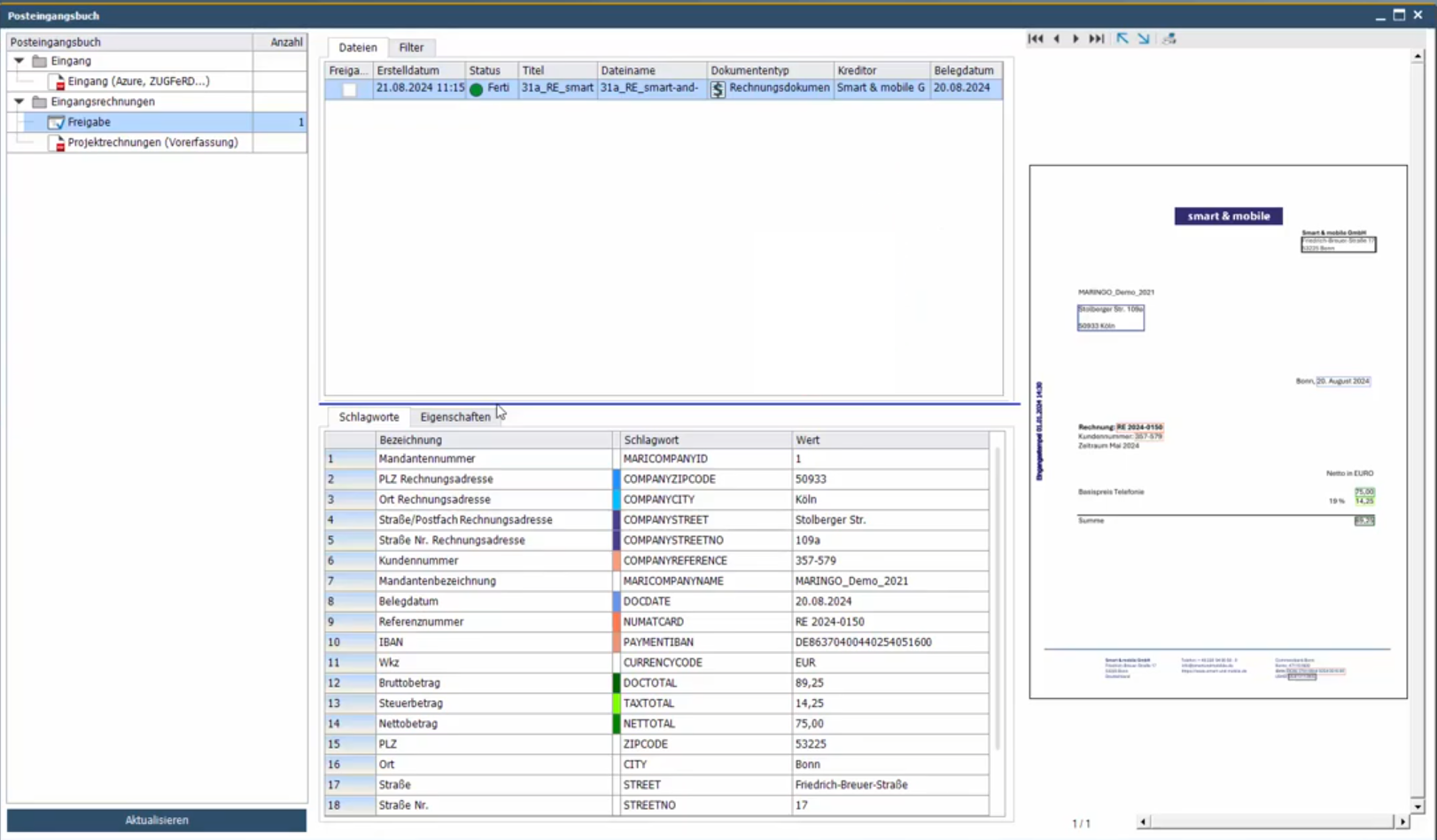
Wie werden E-Rechnungen im Posteingangsbuch bearbeitet?
- E-Mail-Adresse: Sie haben wahrscheinlich inzwischen eine E-Mail-Adresse für Eingangsrechnungen, wie „rechnungen@firma.de“. Das Posteingangsbuch holt sich in regelmäßigen Abständen die Rechnungen von dort ab.
- Ansicht des Rechnungsbelegs: Rechnungen in den Formaten PDF und ZUGFeRD können Sie sich am Bildschirm anzeigen lassen. Bei einer E-Rechnung im Format XRechnung ist das nicht so ohne weiteres möglich, weil sie Informationen nur in maschinenlesbarer Form enthält.
Das Posteingangsbuch visualisiert nun diese Rechnungen so, dass Mitarbeiter in Ihrer Buchhaltung alle Rechnungsdaten wie auf dem Papier sehen können. - OCR-Erkennung: Rechnungen, die als PDF im Posteingangsbuch eingehen, werden mittels einer OCR-Erkennung für die automatische Weiterverarbeitung analysiert. Die erkannten Felder, wie Name der Absenders, Adresse, Rechnungsbetrag, Steuer, etc. werden angezeigt.
- Workflow für die Weiterbearbeitung: Je nachdem, wer in Ihrem Unternehmen befugt ist, Rechnungen zu bearbeiten und wie der Ablauf sein soll, definieren Sie die Weiterbearbeitung. So kann beispielsweise die Rechnung beim Einlesen automatisch mit einem elektronischen „Eingangsstempel“ versehen werden.
Rechnungen von bestimmten Firmen können automatisch in bestimmten Ordnern abgelegt werden. Oder alle Rechnungen müssen vor der Bearbeitung von einer autorisierten Person freigegeben werden. Das alles legen Sie einmalig fest. - Texterkennung: Weil E-Rechnungen elektronisch lesbar sind, erkennt MARIProject beispielsweise, ob eine Eingangsrechnung zu einer Bestellung passt. Unabhängig davon können Sie die Rechnung prüfen und vorerfassen. Anschließend wird sie automatisch an SAP Business One übergeben und gebucht.
- PEPPOL: Um einen höhere Datensicherheit zu gewährleisten, kann es sinnvoll sein Rechnungen über PEPPOL zu versenden und zu empfangen. Deshalb arbeitet MARIProject mit zwei PEPPOL-Konnektoren (Dienstleistern) zusammen und das Posteingangbuch lässt sich so konfigurieren, dass Rechnungen aus PEPPOL direkt im entsprechenden Ordner des Posteingangsbuchs landen.
- Revisionssichere Ablage: Auch E-Rechnungen müssen rechtssicher abgelegt werden. MARIProject unterstützt drei Systeme: ELO, CKS DMS und SharePoint. Nach der Bearbeitung können Sie die Dokumente automatisiert nach Ihren Vorgaben speichern.
Video: E-Rechnungen im Posteingangsbuch bearbeiten
MARIProject erleichtert die Bearbeitung von E-Rechnungen
1.
Sie können sich alle Eingangsrechnungen im Posteingangsbuch ansehen.
2.
Automatische Felderkennung verschiedener Formate (PDF, ZUGFeRD, XRechnung.
3.
Sie gestalten den Workflow im Posteingangsbuch individuell für Ihre Unternehmen.
4.
Automatisierte Zuordnung, z.B. von einer Rechnung zu einer Bestellung.
5.
Automatisierte Vorerfassung.
6.
Automatisches Buchen.
Was kostet MARIProject?
Bei der OnPremise-Version kaufen Sie Lizenzen und installieren die Software in Ihrem Hause.
Wenn Sie die Software in der Cloud betreiben, mieten Sie Lizenzen für Ihre Mitarbeiter, während die Software bei einem Host (Provider) betrieben wird. Näheres zum Betrieb in der ►Cloud (OnDemand).
Beachten Sie:
In der Professional User Lizenz ist sowohl der Web-Client als auch die App enthalten.
Kostenfreie MARIProject-Demo
Die Präsentation ist im Rahmen der Erstberatung für Sie kostenfrei.
Kontaktieren Sie uns einfach telefonisch oder per Mail, um einen Termin zu vereinbaren:
Warum MARINGO?
MARINGO entwickelt und implementiert seit über 35 Jahren Business-Software für kleine und mittelständische Unternehmen. Die Eigenentwicklung MARIProject ist unser Kernprodukt.
Seit 2003 sind wir Partner der SAP für SAP Business One.
Über diesen gesamten Zeitraum haben unsere Berater in zahlreichen Einführungs-Projekten umfangreiche Erfahrungen bei der Implementierung von SAP Business One und MARIProject gesammelt.
Profitieren Sie von dieser Erfahrung!
Haben Sie Fragen zu MARIProject?
Rufen Sie uns gerne an oder schreiben Sie uns!
Unsere erfahrenen Berater helfen Ihnen gerne weiter.


