Ressourcenzuweisung

Nachdem eine Entwurfsplanung fertig gestellt und freigeben wurde, erscheint die Differenz-Planung farbig markiert in allen Planungsmasken. Im Planungsnachweis und auch in den Informationszeilen der periodischen Planungsmasken wird die Herkunftsversion der Delta-Planungen angezeigt. Als Herkunftstyp wird "aus Entwurfsplanung" angegeben.

Diese Bedarfsänderungen, die durch die Delta-Planungen ausgewiesen werden, sollten anschließend mit den ursprünglichen Planungen abgestimmt werden.

00890Planung2_RessourcenpoolplanungPeriodisch.png

 

Abbildung 00890

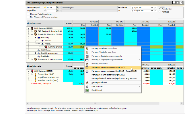
Unter Delta-Planung wird die Differenz zwischen der aktuellen Planung und der Entwurfsplanung verstanden.

Handelt es sich um eine positive Delta-Planung, deren Wert übernommen werden soll, kann man durch einen Rechtsklick auf die Planung die „Planungsherkunft entfernen“. Die Information, dass die Planung aus einer Entwurfsplanung stammt, wird gelöscht und die ehemalige Delta-Planung erscheint als normale Planung. Delta-Planungen werden von der Software nicht anders behandelt als normale Planungen, die Entfernung der Planungsherkunft dient lediglich dazu, dem Anwender zu signalisieren, dass diese Planung zur Kenntnis genommen wurde und offiziell als Planung akzeptiert wurde.

Wenn es sich bei der Delta-Planung um eine Poolplanung handelt, wird sie normalerweise dadurch aufgelöst, dass sie auf die Mitarbeiter verteilt wird. Handelt es sich um eine negative Delta-Planung, sollten Planungen von den Mitarbeitern entfernt und wieder dem Pool zugeordnet werden. In der Ressourcenpoolplanung Periodisch besteht zusätzlich die Möglichkeit mehrere Planungen zusammenzufassen und so aus einer positiven Planung und einer negativen Delta-Planung eine neue, um den Wert der Delta-Planung reduzierte Planung zu erzeugen.