Umwandlung eines Einkaufsvorgangs in einen internen Einkaufsvorgang

In unserem Beispiel besteht das Spezialfahrzeug aus einem Chassis, einem Motor, vier Rädern und den entsprechenden Schrauben. Der Motor soll in einem internen Projekt montiert werden.

Dazu wird im ersten Schritt ein Einkaufsvorgang für den Motor auf Basis des Artikels zum Festpreis angelegt.

Einkaufsvorgang vorbereiten

Wenn die Entscheidung feststeht, dass die Ware im Hause erstellt werden soll, so sollte die eigene Firma als ILV Lieferant eingetragen werden. Der Festpreis, zu dem intern eingekauft wird, wird als Einkaufspreis hinterlegt.

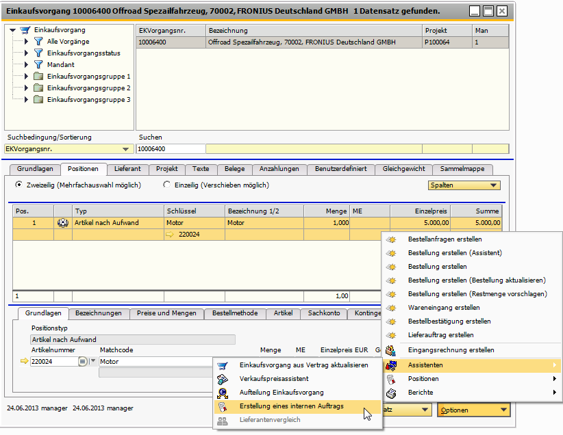
07077EinkaufsvorgangZurUmwandlungInIntern.png

 

Abbildung 07077: Optionen > Assistenten > Erstellung eines internen Auftrages

Aus dem Einkaufsvorgang kann über Optionen > Assistenten > Erstellung eines internen Auftrags ein neuer Assistent aufgerufen werden.

07078ErstellungInternerAuftragPage1.png

Assistent zur Umwandlung

Abbildung 07078: Erstellung eines internen Auftrages - Seite 1

Der Assistent wandelt den Einkaufsvorgang in einen internen Einkaufsvorgang um. Über die Schaltfläche Neues Projekt kann ein neues Projekt vom Typ Internes Projekt mit Vertrag angelegt werden. Innerhalb dieses Projektes wird ein interner Vertrag angelegt, der die gleichen Positionen wie der Einkaufsvorgang enthält.

07079ErstellungInternerAuftragPage2.png

 

Abbildung 07079: Erstellung eines internen Auftrages - Fertigstellen

Interner Verkaufsvertrag

Im neu erstellten Vertrag müssen nun die benötigten Teile und die Leistung zum Festpreis zur Herstellung des Motors eingetragen werden.

07080InternerVerkaufsvertrag.png

 

Abbildung 07080: Interner Vertrag mit geöffnetem Register Projekt

Die logische Verknüpfung zwischen dem Internen Einkaufsvorgang und dem Internen Vertrag kann im Register Projekt eingesehen werden.

Interne Rechnungsstellung

Wenn der Motor fertig gestellt wurde, dann können die vereinbarten Kosten in zwei Schritten verrechnet werden.

1. Es wird eine Ausgangsrechnung aus dem internen Vertrag erstellt.

2. Es wird eine Eingangsrechnung aus dem internen Einkaufsvorgang erstellt.

Der erste Schritt erfolgt wie gewohnt über Optionen > Rechnung erstellen. Im Anschluss an den Rechnungserstellungsassistenten kann die Eingangsrechnung für das Kundenprojekt erstellt werden.

Erstellung einer internen Eingangsrechnung

Der Assistent erstellt analog zur internen Ausgangsrechnung eine Eingangsrechnung:

07081InterneEingangsrechnungPage1.png

Abbildung 07081: Erstellung einer internen Eingangsrechnung - Seite 1

Auf der zweiten Seite des Assistenten werden die Artikelbuchungen auf das Kundenprojekt erzeugt, um die Kosten sichtbar zu machen.

07082InterneEingangsrechnungPage2ArtikelBuchung.png

Abbildung 07082: Erstellung einer internen Eingangsrechnung - Seite 2

Nachträgliches erstellen der internen Eingangsrechnung

Die zur Ausgangsrechnung passende Eingangsrechnung kann auch in einem zweiten Schritt erstellt werden. Dazu wählen Sie MARIProject > Interne Abwicklung > Interne Eingangsrechnung erstellen.