Stücklisten

In SAP Business One ist es möglich, eine strukturierte Anordnung von Artikeln zu erstellen und diese als Stückliste zu definieren. So kann z.B ein Rechner, der im Lager nur in Einzelkomponenten (RAM, Mainboard, Grafikkarte etc.) enthalten ist, als Stückliste (Verkaufsstückliste) definiert werden. Wird dann der Rechner im Verkauf aufgerufen, erhalten Sie automatisch die komplette Stückliste mit den einzelnen Komponenten.

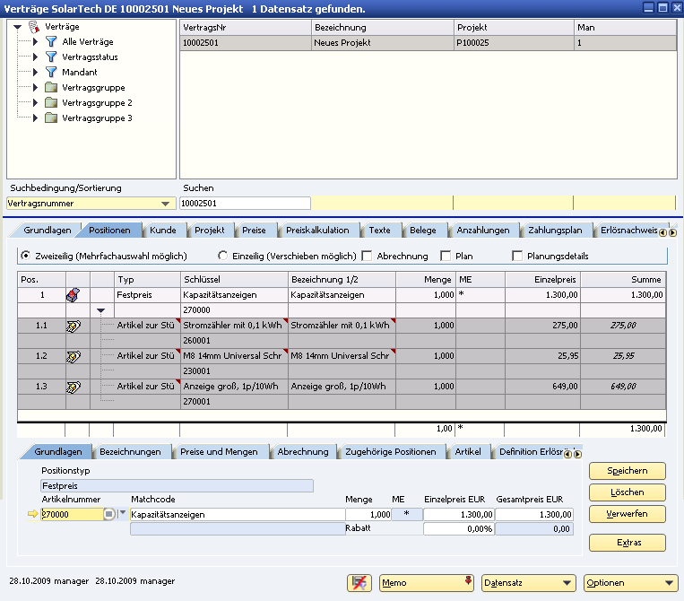
In SAP Business One verwaltete Stücklisten können als Festpreisartikel und Artikel nach Aufwand in MARIProject verwendet werden.

06700StuecklisteVerkaufsstuecklisteSBO.png

 

Abbildung 06700: Verkaufsstückliste in SAP Business One

Im Vertragsstamm kann in dem Fall die Stückliste aufgerufen werden. Siehe Stücklisten/Subverträge (& S. 7-163) und (& S. 7-157).

06701StuecklisteVerkaufsstueklisteProjectManagement.png

 

Abbildung 06701: Verkaufsstückliste in MARIProject (Vertragsstamm)

Entsprechend der Einstellungen in der Stückliste von SAP Business One werden die Artikel vom Lager entnommen.