Crystal Reports in SAP Business One

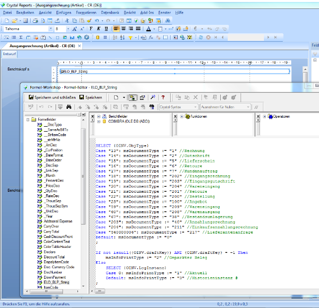
In Crystal muss entsprechend eine Zeichenfolge in weißer Schrift auf weißem Grund als Formel eingetragen werden.

07670DMSCrystalFormelSBO.png