Crystal Reports in MARIProject

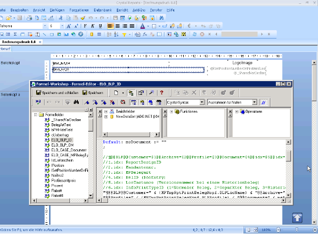
In Crystal muss entsprechend eine Zeichenfolge in weißer Schrift auf weißem Grund als Formel eingetragen werden.

07266DMSCrystalFormel1.png

 

Abbildung: BLP Formel im Crystal Reports Designer